Thoughtscreen | Gateway to an enriched, boundary dialogue
Generic selectors
Exact matches only
Search in title
Search in content
Post Type Selectors
ai_tools
Filter by Categories
Top AI tools
thought screen logo
June 10, 2024

Thoughtscreen

Free
Dive into an extraordinary blend of genuine human connections and cutting-edge AI ingenuity, all within Thoughtscreen
[post_terms]
thought screen feature image
thought screen feature image

Key Features:

  • Sexting:
    Thoughtscreen offers a groundbreaking human-like connection with cutting-edge AI innovation. 
  • Realistic Conversations:
    Users can participate in realistic discussions that resonate on a human level
  • Multilingual:
    This AI-driven chatbot provides a comprehensive chatting experience in multiple languages.



Overview

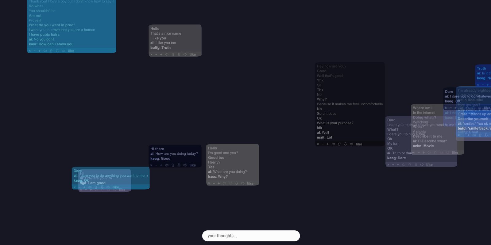
Thoughtscreen is an AI-driven Chatbot.  This tool is easy to use and works like a question-answer Chatbot. The users only need to ask questions. The bot will generate AI-driven responses. You can engage in heartfelt discussions that resonate on a human level. Also, develop connections that evoke genuine emotions. The tool is web-based so you can access it from your browser. 

The tool’s web interface allows users to view other users’ chats with the bot in real time. You can adjust the speed of the other user’s chats sliding and their position. The tool offers multiple language support; you can easily select your preferred language and chat with the bot. Thoughtscreen provides a safe and non-judgmental environment for users to engage in sexting, learning about sexual health, and much more. 

Featured Tools

Create unique and personalized waifu art in matter of seconds with InstaWaifu AI
Unlock your deepest fantasies with PromptChan, an AI-powered NSFW image generator
Create, use and enjoy unique creations within minutes
Beyond Boundaries: Engage in Intimate Conversations with AI-Powered NSFW Chatbot
0.0
0.0 out of 5 stars (based on 0 reviews)
Excellent0%
Very good0%
Average0%
Poor0%
Terrible0%

There are no reviews yet. Be the first one to write one.

Thoughtscreen Alternative Tools

Related Tools

Create unique and personalized waifu art in matter of seconds with InstaWaifu AI
[post_terms]
[post_terms]
Create unique and personalized waifu art in matter of seconds with InstaWaifu AI
[post_terms]
Unlock your deepest fantasies with PromptChan, an AI-powered NSFW image generator
[post_terms]
[post_terms]
Unlock your deepest fantasies with PromptChan, an AI-powered NSFW image generator
[post_terms]
Create, use and enjoy unique creations within minutes
[post_terms]
[post_terms]
Create, use and enjoy unique creations within minutes
[post_terms]
Beyond Boundaries: Engage in Intimate Conversations with AI-Powered NSFW Chatbot
[post_terms]
[post_terms]
Beyond Boundaries: Engage in Intimate Conversations with AI-Powered NSFW Chatbot
[post_terms]
Unlock your deepest desires with Pirr’s captivating world of AI-generated spicy short stories.
[post_terms]
[post_terms]
Unlock your deepest desires with Pirr’s captivating world of AI-generated spicy short stories.
[post_terms]
An AI chatbot for personalized sexting and erotic storytelling.
[post_terms]
[post_terms]
An AI chatbot for personalized sexting and erotic storytelling.
[post_terms]
Create fully customizable, uncensored virtual girls with ease on any device.
[post_terms]
[post_terms]
Create fully customizable, uncensored virtual girls with ease on any device.
[post_terms]
Unlock a world of AI-powered adult content with Seduced AI’s effortless image generation.
[post_terms]
[post_terms]
Unlock a world of AI-powered adult content with Seduced AI’s effortless image generation.
[post_terms]
Your AI-driven virtual companion for personalized interactions and heartfelt connections.
[post_terms]
[post_terms]
Your AI-driven virtual companion for personalized interactions and heartfelt connections.
[post_terms]
Explore intimate conversations with AI companions in Botfriend’s interactive erotic stories.
[post_terms]
[post_terms]
Explore intimate conversations with AI companions in Botfriend’s interactive erotic stories.
[post_terms]
Your gateway to personalized virtual companions and lifelike interactions.
[post_terms]
[post_terms]
Your gateway to personalized virtual companions and lifelike interactions.
[post_terms]